-
[PyQt5] 7. Qt DesignerPython/PyQt5 2021. 5. 20. 21:22반응형
Qt Designer 의 설치 경로
Qt Designer는 pyqt5-tools 패키지를 설치한 뒤 다음 경로에서 찾을 수 있습니다.
path_of_projects\venv\Lib\site-packages\qt5_applications\Qt\bin\designer.exe
바로가기를 프로젝트 폴더에 만들어 두는 게 편합니다.

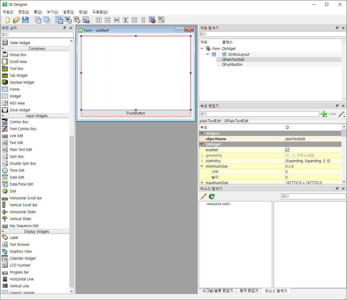
객체 탐색기
객체 탐색기로 객체의 트리 구조를 보면서 작업합니다.

미리 보기
CTRL+R으로 미리 보기 하면서 작업합니다.

.ui 파일
GUI를 만든 뒤 .ui 라는 확장자로 저장할 수 있고,
이 파일은 XML 형식의 텍스트 파일입니다.<?xml version="1.0" encoding="UTF-8"?> <ui version="4.0"> <class>Form</class> <widget class="QWidget" name="Form"> <property name="geometry"> <rect> <x>0</x> <y>0</y> <width>400</width> <height>300</height> </rect> </property> <property name="windowTitle"> <string>Form</string> </property> <layout class="QVBoxLayout" name="verticalLayout"> <item> <widget class="QWidget" name="widget" native="true"> <layout class="QHBoxLayout" name="horizontalLayout"> <property name="leftMargin"> <number>0</number> </property> <property name="topMargin"> <number>0</number> </property> <property name="rightMargin"> <number>0</number> </property> <property name="bottomMargin"> <number>0</number> </property> <item> <widget class="QLineEdit" name="lineEdit"/> </item> <item> <widget class="QPushButton" name="pushButton"> <property name="text"> <string>PushButton</string> </property> </widget> </item> </layout> </widget> </item> <item> <widget class="QPlainTextEdit" name="plainTextEdit"> <property name="enabled"> <bool>false</bool> </property> </widget> </item> </layout> </widget> <resources/> <connections/> </ui>https://github.com/pycrawling/pyqt5_study/blob/main/pyqt5_study_07-1.ui
.ui 파일을 파이썬 코드(.py)로 변환하기
Qt Designer 이용

단 PySide2 기반의 코드입니다.

UIC 이용
path_of_projects\venv\Lib\site-packages\PyQt5\uic
에 있는 pyuic.py 파일을 이용해서 변환할 수 있습니다.
(인수의 대소문자에 주의)venv 환경 아래에서는 이렇게 하면 됩니다.
python -m PyQt5.uic.pyuic -x pyqt5_study_07-1.ui -o pyqt5_study_07-1.py

이런 코드를 얻을 수 있었습니다.
# -*- coding: utf-8 -*- # Form implementation generated from reading ui file 'untitled.ui' # # Created by: PyQt5 UI code generator 5.15.4 # # WARNING: Any manual changes made to this file will be lost when pyuic5 is # run again. Do not edit this file unless you know what you are doing. from PyQt5 import QtCore, QtGui, QtWidgets class Ui_Form(object): def setupUi(self, Form): Form.setObjectName("Form") Form.resize(400, 300) self.verticalLayout = QtWidgets.QVBoxLayout(Form) self.verticalLayout.setObjectName("verticalLayout") self.widget = QtWidgets.QWidget(Form) self.widget.setObjectName("widget") self.horizontalLayout = QtWidgets.QHBoxLayout(self.widget) self.horizontalLayout.setContentsMargins(0, 0, 0, 0) self.horizontalLayout.setObjectName("horizontalLayout") self.lineEdit = QtWidgets.QLineEdit(self.widget) self.lineEdit.setObjectName("lineEdit") self.horizontalLayout.addWidget(self.lineEdit) self.pushButton = QtWidgets.QPushButton(self.widget) self.pushButton.setObjectName("pushButton") self.horizontalLayout.addWidget(self.pushButton) self.verticalLayout.addWidget(self.widget) self.plainTextEdit = QtWidgets.QPlainTextEdit(Form) self.plainTextEdit.setEnabled(False) self.plainTextEdit.setObjectName("plainTextEdit") self.verticalLayout.addWidget(self.plainTextEdit) self.retranslateUi(Form) QtCore.QMetaObject.connectSlotsByName(Form) def retranslateUi(self, Form): _translate = QtCore.QCoreApplication.translate Form.setWindowTitle(_translate("Form", "Form")) self.pushButton.setText(_translate("Form", "PushButton")) if __name__ == "__main__": import sys app = QtWidgets.QApplication(sys.argv) Form = QtWidgets.QWidget() ui = Ui_Form() ui.setupUi(Form) Form.show() sys.exit(app.exec_())https://github.com/pycrawling/pyqt5_study/blob/main/pyqt5_study_07-1.py
.ui 파일을 바로 불러오기
.ui 파일을 파이썬 코드로 변환하지 않고 바로 불러 올 수 있습니다.
from PyQt5.QtWidgets import * from PyQt5 import uic ui = uic.loadUiType('pyqt5_study_07-1.ui')[0] class MyWindow(QWidget, ui): def __init__(self): super().__init__() self.setupUi(self) app = QApplication([]) my_window = MyWindow() my_window.show() app.exec_()https://github.com/pycrawling/pyqt5_study/blob/main/pyqt5_study_07-2.py
만약 최상위 위젯이 QWidget이 아닌 QMainWindow 등으로 ui 파일을 작성하였다면,
클래스를 작성 시 당연히 그 위젯(QMainWindow 등)을 상속해야 합니다.끝까지 봐주셔서 감사합니다.
반응형